MIB Browser
MIB Browser allows administrators to load MIB definition files and connects to SNMP enabled network devices and applications. Some MIB browsers provide both text view and table view for the retrieved MIB values. In the following, we are going to demonstrate with the 'iReasoning MIB Browser Personal Edition'.
MIB Browser Free Personal Edition
- The MIB Browser GUI includes the following views: - Address and Advanced (menu bar, for SNMP agent connection configuration)
- MIB Tree (top left panel, presenting the supported MIB entities)
- MIB Description (bottom left panel, presenting the MIB entity detail)
- Result Table (top right panel, presenting the OID query result)
   
- Additional MIB definition files can be loaded to the MIB Browser. - Download and extract the MIB archive from AhsayUBS System > Settings > SNMP.   - Click on File > Load MIBs to load the following MIB definition files:   - BEGEMOT-HOSTRES-MIB.txt
- BEGEMOT-IP-MIB.txt
- BEGEMOT-MIB.txt
- BEGEMOT-MIB2-MIB.txt
- BEGEMOT-NETGRAPH.txt
- BEGEMOT-SNMPD.txt
- FOKUS-MIB.txt
- HOST-RESOURCES-MIB.txt
- RFC1213-MIB.txt
- UCD-SNMP-MIB.txt
 
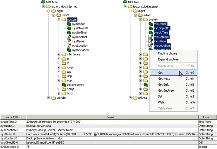
- SNMP 'Get' and 'Walk' operation - By selecting specific OID entities, the SNMP 'Get' operation will retrieve the selected OID values. The OID entities will be mapped with the corresponding name defined in the MIB files. For example, we may retrieve the all entity values under the OID 'iso.org.dod.internet.mgmt.mib-2.system' via the MIB Browser.   - On the other hand, the MIB Browser may walk through the entire MIB Tree by the SNMP 'Walk' operation. All OID entities will be retrieved from the SNMP agent. If the corresponding MIB definition file is not found, the retrieved OID will be displayed in numeric format.   
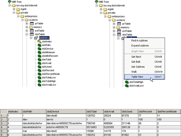
- MIB Browser Table View - Some OID may exist as customized entry type. Multiple instances of entity value may exist under certain OID. For example, a system may contain multiple disks that each disk could be indexed by a unique index value. In such case, the MIB Browser may provide the 'Table View' that all supported entity values can be presented in table format.   - From OID 'iso.org.dod.internet.private.ucdavis.dskTable.dskEntry', we may retrieve the system disk detail in table view with the corresponding 'dskPath', 'dskDevice', 'dskTotal', 'dskUsed' and 'dskPercent' entity values.   
